• Backup & transfer data
      • O&O DiskImage Professional data backup for your PCs
      • Rescue data & systems
      • O&O DiskRecovery Professional data recovery made easy
      • O&O BlueCon Disaster recovery when a pc or server no longer starts
      • PC Migration Windows 11
      • Migration Kit for Windows 11 The Easy PC Migration
      • Optimize systems
      • O&O Defrag Speed up your Windows PC
      • O&O DiskCommander Disk Analysis & Backup Testing
      • Cloud solutions
      • O&O Syspectr Free IT management solution from the cloud
      • O&O FileDirect Send files. Easily. Securely.
      • Protect data & systems
      • O&O SafeErase Secure data deletion
      • Freeware
      • O&O ShutUp10++ Antispy tool for Windows 10 and 11
      • O&O RegEditor Editing the Windows Registry
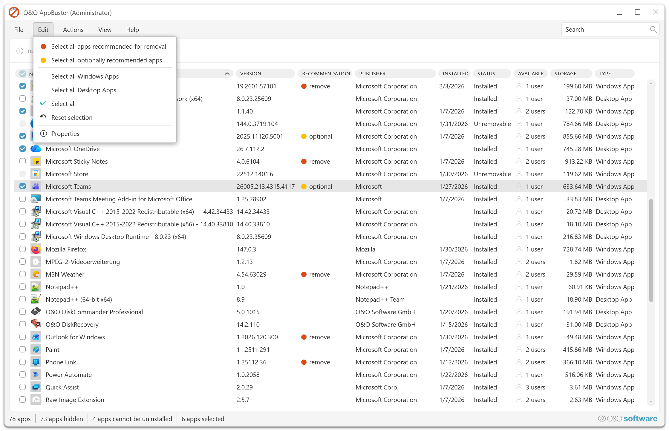
      • O&O AppBuster Bust Apps you do not want
      • O&O Lanytix Quick and easy Network Analysis in the LAN
      • O&O DeskInfo All important system information directly on the desktop
      • NEW: O&O ToolBox Our top products in
        a package at a special price!
      • View all products Discover all our tools for Windows
      • Downloads Get installation and portable applications
      • O&O Blog Stay up-to-date with our blog
      • Corporate Solutions Benefits for your company
      • BACK UP & RESTORE DATA
      • Create PC backup
      • Restore system
      • Automatic data backup
      • O&O DiskImage Enterprise Backup and system recovery at enterprise level
      • RESCUE DATA & SYSTEMS
      • Recover deleted files
      • Rescue data after system crash
      • Repair non-booting PCs
      • IT-MANAGEMENT & MONITORING
      • Monitor PCs and servers remotely
      • Manage Windows devices centrally
      • Automate IT system management
      • ANALYZE & OPTIMIZE SYSTEMS
      • Analyze drives and data
      • Improve system performance
      • Optimize Windows
      • DATA PROTECTION & SECURE DELETION
      • Securely delete data
      • Configure Windows privacy
      • Control Windows telemetry
      • TRANSFER DATA & MIGRATE PC
      • Migrate PC to a new computer
      • Transfer files securely
      • Share data between devices
      • View all solutions Discover all our solutions for Windows
      • O&O Blog Stay up-to-date with our blog
      • O&O PowerPack Enterprise The complete solution for your servers and PCs at a bargain price!
      • Ressources
      • Documentation Documents related to O&O products
      • User's guides online Read manuals online
      • Downloads Download archive
      • Whitepapers Studies and whitepapers
      • FAQ Frequently asked questions
      • First aid First aid in the event of data loss
      • Get support
      • Overview Our service offers
      • Registration Register your O&O product
      • Trial users Support for trial users
      • Registered customers Support for registered customers
      • License recovery Resend your O&O license
      • Partner
      • O&O Partner Program Your advantages as an O&O Partner
      • O&O Partners Authorized O&O Partners in your region
      • Company
      • About us Leading manufacturer of system tools
      • Product releases List release dates and versions
      • The O&O Group Made in Berlin. Made in Germany.
      • Team Our management team
      • Contact us How to contact O&O
    • Contact
    • Newsletter

Business Private Partners

O&O AppBuster

The free uninstaller for unwanted apps

Freeware

Download for free
O&O AppBuster - The free uninstaller for unwanted apps
Windows 10 Windows 11
Looking for a backup solution? Find out more here.
  • Overview
  • New O&O AppBuster Version available
  • Your version of O&O AppBuster is up to date
  • Features
  • Screenshots
  • Support
  • What’s New
Start
Selected Apps
All recommended Apps

View
App information
Help

About us Newsletter For Partners Contact
Our Products Order Downloads Protecting Your Security - Securing Your Privacy
Support FAQ Platform Status News & Releases
Social Commitment Press Releases O&O Labs The O&O Group
© 1997-2026 O&O Software GmbH, Berlin
Privacy Policy Terms & Conditions EULA Cancel subscriptions Imprint