• Sauvegarde et transfert de données
      • O&O DiskImage sauvegarde des données professionnelles pour vos PC
      • Données et systèmes de sauvetage
      • O&O DiskRecovery Récupération de données en toute simplicité
      • O&O BlueCon Disaster Recovery pour votre entreprise
      • Passer à Windows 11
      • Migration Kit for Windows 11 Le déplacement facile du PC
      • Optimiser les systèmes
      • O&O Defrag Accélère votre PC Windows
      • O&O DiskCommander Analyse de disque et tests de sauvegarde
      • Solutions Cloud
      • O&O Syspectr Solution de gestion informatique gratuite depuis le cloud
      • O&O FileDirect Transfert de fichiers. Facile. Sécurisé.
      • Protéger les données et les systèmes
      • O&O SafeErase Arrêtez le vol d'identité grâce à la suppression sécurisée des données
      • Logiciel gratuit
      • O&O ShutUp10++ Outil anti-espion pour Windows 10 et 11
      • O&O RegEditor Modification du registre Windows
      • O&O AppBuster Bust Apps que vous ne voulez pas
      • O&O Lanytix Analyse de réseau rapide et facile dans le LAN
      • O&O DeskInfo Tout important informations système directement sur le bureau
      • Nouveau : O&O ToolBox Nos meilleurs produits
        dans un pack pour un prix spécial
      • Voir tous les produits Découvrez tous nos outils pour Windows
      • Downloads Obtenez l'installation et les applications portables
      • O&O Blog Restez à jour avec notre blog
      • Solutions d'entreprise Avantages pour votre entreprise
      • SAUVEGARDER & RESTAURER LES DONNÉES
      • Créer une sauvegarde du PC
      • Restaurer le système
      • Sauvegarde automatique des données
      • O&O DiskImage Enterprise Sauvegarde et restauration système au niveau entreprise
      • SAUVER LES DONNÉES & SYSTÈMES
      • Récupérer des fichiers supprimés
      • Sauver les données après un crash système
      • Réparer les PC qui ne démarrent pas
      • IT-MANAGEMENT & MONITORING
      • Surveiller les PC et serveurs à distance
      • Gérer les appareils Windows centralement
      • Automatiser la gestion des systèmes IT
      • ANALYSER & OPTIMISER LES SYSTÈMES
      • Analyser les disques et les données
      • Améliorer les performances du système
      • Optimiser Windows
      • PROTECTION & EFFACEMENT SÉCURISÉ
      • Supprimer les données en toute sécurité
      • Configurer la confidentialité de Windows
      • Contrôler la télémétrie Windows
      • TRANSFÉRER LES DONNÉES & MIGRER UN PC
      • Migrer un PC vers un nouvel ordinateur
      • Transférer des fichiers en toute sécurité
      • Partager des données entre appareils
      • Voir toutes les solutions Découvrez toutes nos solutions pour Windows
      • O&O Blog Restez informé avec notre blog
      • O&O PowerPack Enterprise La solution complète pour vos serveurs et PCs à un prix avantageux !
      • Ressources
      • Documentation Documents relatifs aux produits O&O
      • Guides de l'utilisateur Lire les manuels en ligne
      • Téléchargements Télécharger l'archive
      • Papiers blanc Études et livres blancs
      • FAQ Questions fréquemment posées
      • Premiers secours Premiers secours en cas de perte de données
      • Obtenir de l'aide
      • Aperçu Nos services
      • Inscription Enregistrez votre produit O&O
      • Utilisateurs d'essai Assistance pour les utilisateurs d'essai
      • Clients enregistrés Assistance pour les clients enregistrés
      • Récupération de licence Renvoyez votre licence O&O
      • Partenaire
      • O&O Partner Program Vos avantages en tant que partenaire O&O
      • Partenaires O&O Partenaires O&O autorisés dans votre région
      • Compagnie
      • À propos de nous Fabricant leader d'outils système
      • Date de sortie du produit Liste des dates de sortie et des versionss
      • Le groupe O&O Made in Berlin. Made in Germany.
      • Équipe notre Équipe de direction
      • Contactez-nous Comment contacter O&O
    • Contact
    • Newsletter

Entreprises Privé Partenaires

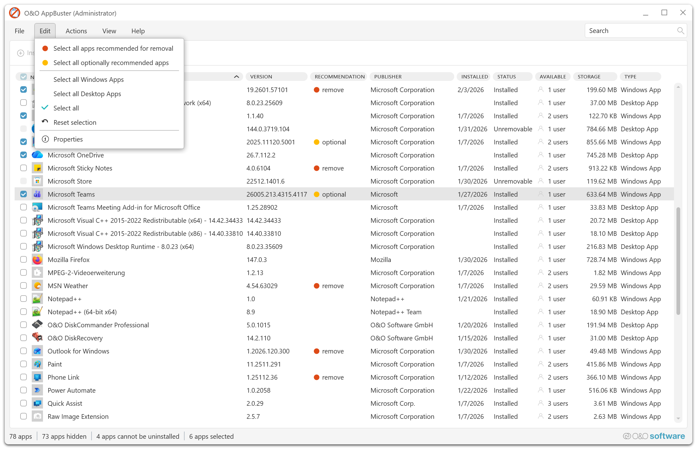
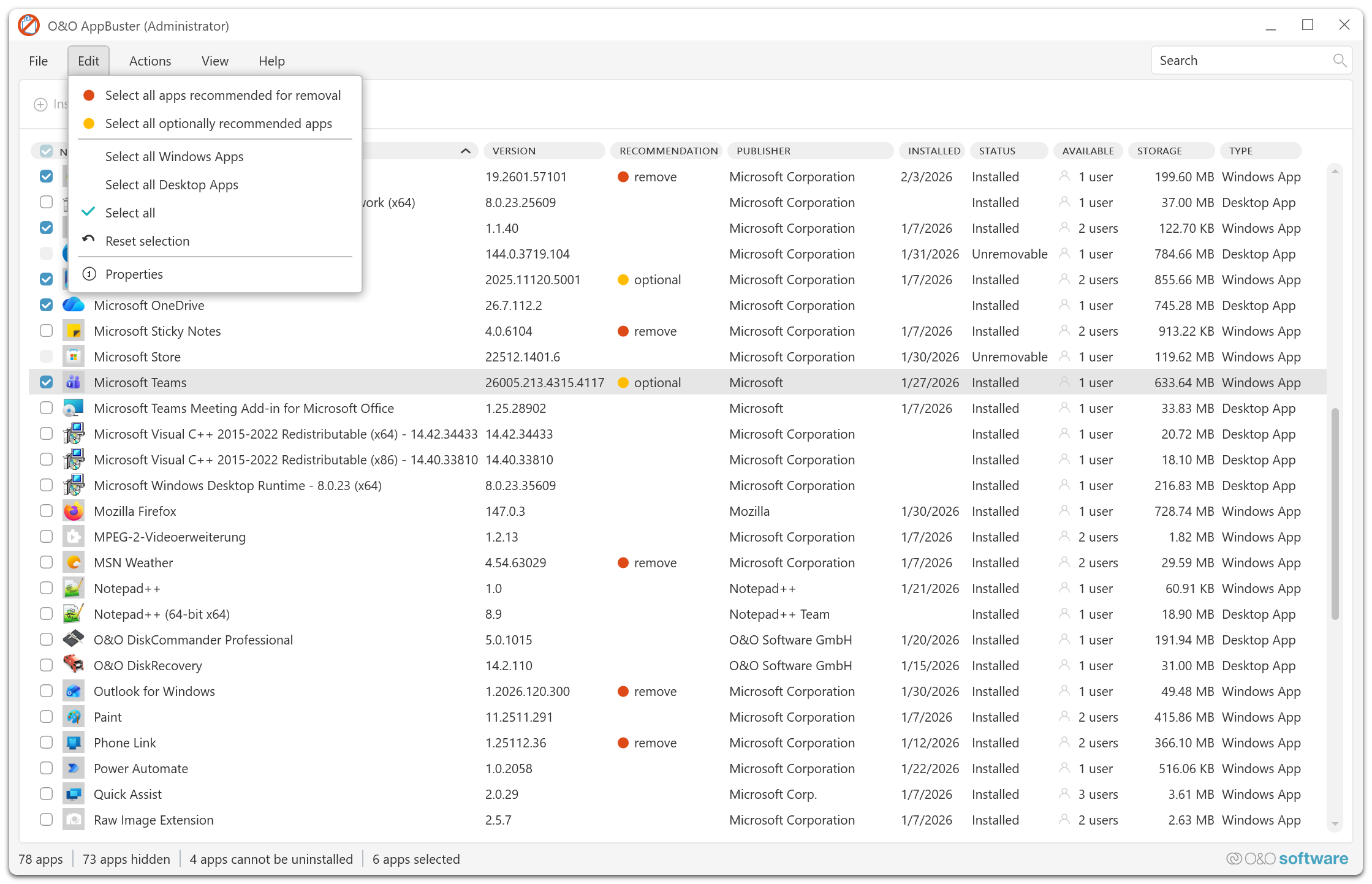
O&O AppBuster

Le désinstallateur gratuit pour les applications indésirables

Logiciel gratuit

Téléchargez gratuitement
O&O AppBuster - Le désinstallateur gratuit pour les applications indésirables
Windows 10 Windows 11
Vous cherchez une solution de sauvegarde ? Pour en savoir plus, cliquez ici.
  • Résumé
  • Fonctionnalités
  • Captures d’écran
  • Soutien
  • Nouveautés
Start
Selected Apps
All recommended Apps

View
App information
Help

About us Newsletter For Partners Contact
Our Products Order Downloads Protecting Your Security - Securing Your Privacy
Support FAQ Platform Status News & Releases
Social Commitment Press Releases O&O Labs The O&O Group
© 1997-2026 O&O Software GmbH, Berlin
Privacy Policy Terms & Conditions EULA Cancel subscriptions Imprint