Dieser Editor’s Guide liefert IT Journalisten Informationen zu den aktuellen Versionen von O&O RegEditor. Sie finden Test- und Bildmaterial für die freie Verwendung und Reproduktion in Magazinen, Zeitungen oder Websites.
Verkürzte Produktbeschreibung
Standardbeschreibung
Ausführliche Produktbeschreibung
Der O&O RegEditor zeichnet sich nicht nur durch seine besonders benutzerfreundliche Handhabung aus, sondern erleichtert die Arbeit vor allem durch seine Portabilität. Einstellungen können im O&O RegEditor als eigene Favoriten gespeichert werden und per USB Stick auf neue Rechner aufgespielt werden. Auch exportierte Einstellungen können so auf jedem Rechner abgerufen werden.
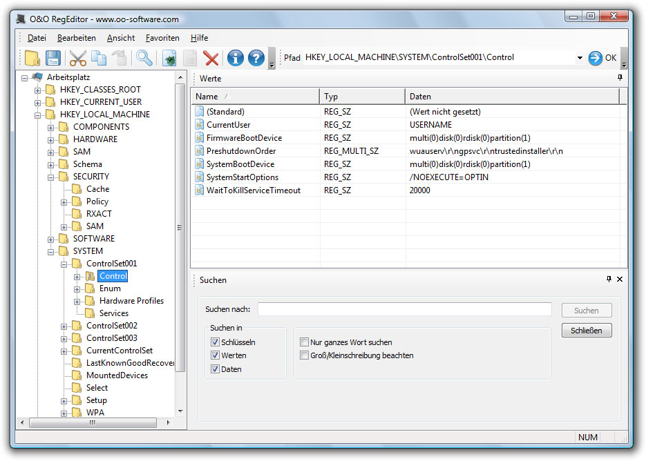
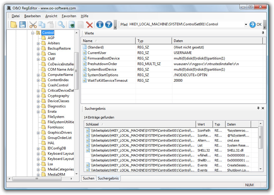
Standard-Funktionen stehen im vollen Umfang zur Verfügung, sind jedoch durch eine Optimierung der Übersichtlichkeit und Benutzerfreundlichkeit schneller und zielgerichteter möglich. Beispielsweise die Suchfunktion wird vollständig durchgeführt, bevor sie eine Ergebnisliste mit den zugehörigen Schlüsselpfaden anzeigt. Das lästige Bestätigen jedes einzelnen Zwischensuchergebnisses, um die Suche fortzusetzen, entfällt.
Der O&O RegEditor ist in O&O BlueCon enthalten und gehört zu einem seiner mächtigsten Werkzeuge. O&O BlueCon ist die Systemwiederherstellungs-Software von O&O. Es ermöglicht den Einsatz von zahlreichen Programmen, die der Wiederherstellung eines nicht mehr startfähigen Systems dienen. O&O BlueCon startet alle Programme direkt von der mitgelieferten CD und vermeidet somit einen Datenverlust durch das Schreiben von Daten auf den Rechner, wie es beispielsweise bei einer Neuinstallation der Fall sein könnte. Einträge in der Registrierdatenbank oder auch Benutzerkonten können komfortabel geändert oder neu angelegt werden und das jetzt erstmalig auch unabhängig von O&O BlueCon.
Der O&O RegEditor steht auf der O&O Homepage unter http://www.oo-software.com/ooregeditor zum kostenlosen Download zur Verfügung.
Zielgruppe
Windows XP/2000/Vista ambitionierte Heimanwender Windows 2003/XP/2000/Vista Systemadministratoren in kleinen, mittelgroßen und großen Unternehmen
Betriebssystem
Windows® Vista, Windows 2000, Windows XP, Windows 2003
Vertrieb
O&O RegEditor wird über Downloadportale und über die O&O Homepage vertrieben.
Preisgestaltung
O&O RegEditor ist eine Freeware und somit kostenlos.
O&O RegEditor
Icon

- O&O RegEditor Icon
(Für hochauflösendes Drucken) - O&O RegEditor Icon
(In web-freundlichem Format)
- O&O AutoBackup
- O&O BlueCon
- O&O CleverCache
- O&O Defrag
- O&O DiskImage
- O&O DiskRecovery
- O&O DiskStat
- O&O DriveLED
- O&O FileBackup
- O&O FileErase
- O&O MediaRecovery
- O&O RegEditor
- O&O SafeErase
- O&O ShutUp10++
- O&O Software
- O&O Syspectr
- O&O PowerPack
Ihr Pressekontakt

Andrea Strehsow
Telefon:
Fax:
+49 (0)30 991 9162-99
E-Mail:
LinkedIn:
Anschrift:
O&O Software GmbH
Bülowstraße 66,
10783 Berlin




